介绍
本功能主要为大学、科研院所、医院以及企业管理员提供专家申请审核功能。
操作步骤
第一步 访问上海科技管理信息系统
1. 访问地址:http://www6.stcsm.sh.gov.cn/
2. 如单位已注册,请直接登录; 如未注册,请参照 单位注册。
第二步 单位专家管理
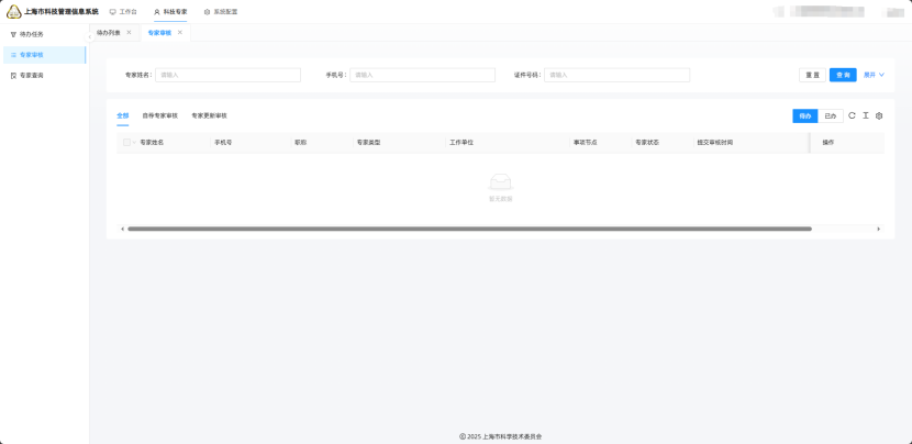
1. 进入系统,菜单项选择>科技专家,待办任务显示所有待单位推荐的列表
 
2. 科技专家页面包含:专家审核、专家查询
3. 入库审核页面包含:全部、自荐专家审核、专家更新审核
- · 【全部】,显示所有单位专家信息;
 - · 【自荐专家审核】,显示待单位推荐的专家信息;
 - · 【专家更新审核】,显示更新专家信息的待审核专家信息.
 
 
第三步 单位推荐
提示:专家推荐单位是专家推荐和专家信息管理的责任主体,请对专家信息认真审核,并从专家思想品德、专业水平、科研诚信各方面严格把关。
1. 通过【待办】查看待推荐的专家,点击【办理】对专家信息进行单位推荐操作。
2. 单位【推荐】,专家申请信息至科委待审核。
3. 单位【不推荐】,申请信息退回至申请人,状态变更为已退回。
 